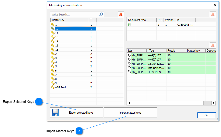
3.5.3.3.4.2. Masterkey Administration Menu
The masterkey administration menu will allow users to import and export masterkeys and they linked document types.
It makes it very easy and simple to move new or updated document types back and forth between different configurations.
 Export Selected Keys
To export just select one or more (crtl + click) masterkeys and click on export selected keys.
ChronoScan will ask for a path, you can name the file whatever you like.
This will generate one XML file and one folder with the same name. Both must be moved together.
|
|
 Import Master Keys
The import process will import the masterkeys/suppliers, the intelli-tags and the document types.
To import click on the import master keys button and select the generated XML file.
|
|