×
Menu
Index

3.5.4.2.2. Intelli-Tag Manager Window

3.5.4.2.2. Intelli-Tag Manager Window
 
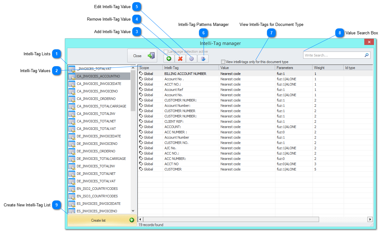
On this window it is possible to fine tune Intelli-Tags for your documents. You can add values to be searched and match the Intelli-Tag to your document type.
It is possible to create language specific intelli-tag lists. Learn more about it here.
 
1

Intelli-Tag Lists

1. Intelli-Tag Lists
This list shows all the existing Intelli-Tags. Click on a Intelli-Tag from the list to see it's settings on the Intelli-Tag Values list and edit them if desired.
 
2

Intelli-Tag Values

2. Intelli-Tag Values
This panel provides information about all the Intelli-Tag values attached to a Intelli-Tag list.
On this window it is possible to edit all the values by selecting it and clicking on the gear button of the Intelli-Tag Value tools.
 
3

Add Intelli-Tag Value

3. Add Intelli-Tag Value
The Add Intelli-Tag Value button allows for the creation of a new Intelli-Tag Value.
Clicking on the Add Intelli-Tag button will open the Add Value to Intelli-Tag Window window where you can setup the new Value.
 
4

Remove Intelli-Tag Value

4. Remove Intelli-Tag Value
The Remove Intelli-Tag Value button allows for the removal of an existing  Intelli-Tag Value.
Select the desired value and click this button to remove it.
 
5

Edit Intelli-Tag Value

5. Edit Intelli-Tag Value
The Edit Intelli-Tag Value button allows for the customization of an already created Intelli-Tag Value.
Select the desired Intelli-Tag Value and click on this button to open the Add Value to Intelli-Tag Window, where you will be able to change all of the Intelli-Tag settings.
 
6

Intelli-Tag Patterns Manager

6. Intelli-Tag Patterns Manager
The Intelli-Tag Import Patterns Manager button will open up the Intelli-Tag Import Configuration Window where it is
possible to use an external database to create a new Intelli-Tag list that will fit perfectly to your documents.
 
7

View Intelli-Tags for Document Type

7. View Intelli-Tags for Document Type
This option will hide all of the Intelli-Tag Lists that are not set for the currently selected document Document Type.
 
8

Value Search Box

8. Value Search Box
Use this search box to look for the desired Intelli-Tag Value.
 
9

Create New Intelli-Tag List

9. Create New Intelli-Tag List
Clicking on the Create List button will open the Create New Intelli-Tag List window, where you can input the name of your List. After clicking OK start adding fields to it.