Since version: 1.0.3.1 ChronoScan is integrated to the Google Cloud Service Document AI for invoice processing.
The processing of invoices with Google Document AI does not require to make any previous OCR to the documents.
*It requires credits for the ChronoScan Service account.
How to enable Google document AI for invoice processing
To enable the service, start ChronoScan desktop, go to the "OCR Read" drop down option and Select Google Vision OCR
After that, open the "OCR Read" drop down again and click on the "Active OCR settings" option
On the opened dialog window, find the the option "Enable Google DocumentAI processing option" and set it to True
2. How to process the documents
Once the service is enabled, we can proceed to map our desired Job fields to the provided Google document AI model for invoices. This model is static, which means that it always provides the same invoice standard fields. Here is the information about the provided Google model: https://cloud.google.com/document-ai/docs/processors-list#processor_invoice-processor.
when we have our Job configured, and our batch(es) ready we can click on the "Process selection" button
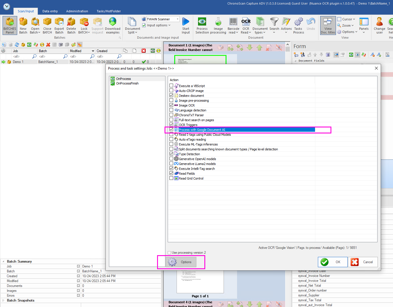
The process configuration dialog will open. Locate the "Process with Google DocumentAI" option, click on the checkbox to enable it and then click on its name enable the "Options" button
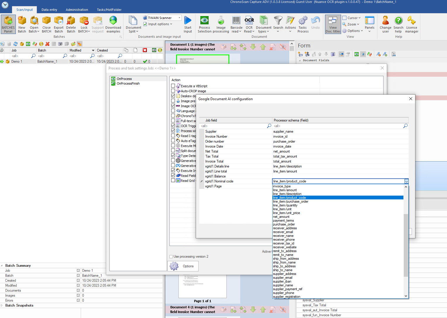
Now click ont he "Options Button" to open the Job field mapping window.
Here just map the desired Job field to the provided Google model fields and then click "OK" to save the configuration
*Google document AI does not required a previous OCR done so you can disable the OCR made by ChronoScan
Now we can just click on "OK" to start the processing
ChronoScan will process the batch and the retrieved fields data from Google documentAI will be represented with the Google "G" logo on them
ii. Documents processed with Google DocumentAI will have the DocumentAI icon to the right of their thumbnail