×
Menu
Index

3.4.14.1.1. Custom Grid Capture

3.4.14.1.1. Custom Grid Capture
 
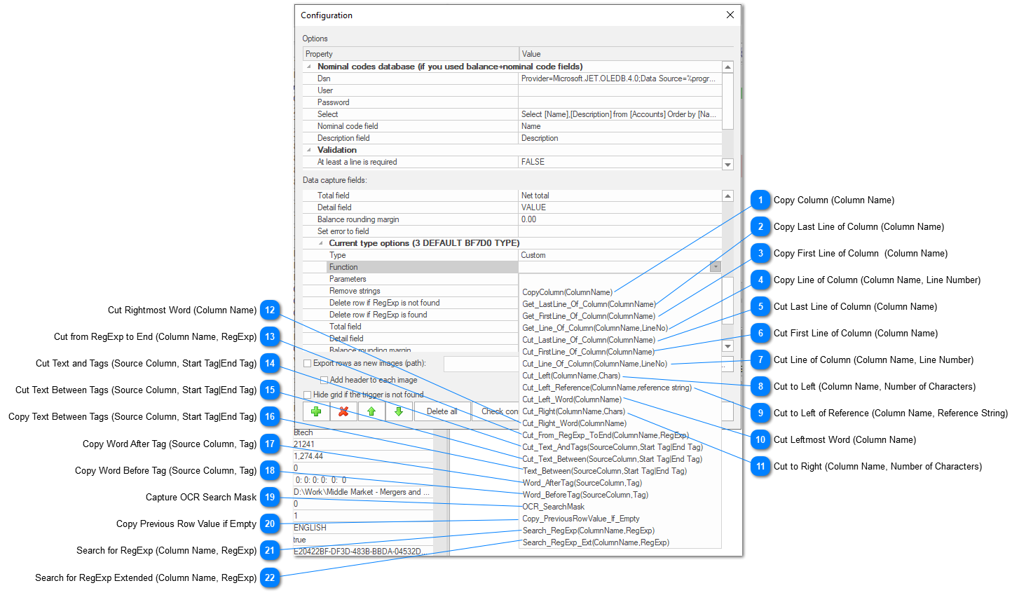
By using custom fields on your Grid setup it is possible to setup a custom capture for any data captured by each cell. The functions available and their parameters are broken down as follows:
 
1

Copy Column (Column Name)

1. Copy Column (Column Name)
This function will copy the data in each row of the selected column. It is basically creating an exact copy of the selected column.
 
2

Copy Last Line of Column (Column Name)

2. Copy Last Line of Column (Column Name)
Using this function you will copy only the last line of the data on each row of the selected column removing all the other lines of data from each cell. Don't forget to set "Remove Carriage Return" to "No" on the column you want to copy data from. When the column you want to copy data from only have one line of data on each row this function will not return any data.
 
3

Copy First Line of Column  (Column Name)

3. Copy First Line of Column  (Column Name)
This function will copy the entire first line of the target column. Keep in mind that the "Remove Carriage Return" option from the target column must be set to "No".
 
4

Copy Line of Column (Column Name, Line Number)

4. Copy Line of Column (Column Name, Line Number)
This function will copy the desired line from the target column. Keep in mind that the "Remove Carriage Return" option from the target column must be set to "No".
 
5

Cut Last Line of Column (Column Name)

5. Cut Last Line of Column (Column Name)
This function will copy the last line from the target column. Keep in mind that the "Remove Carriage Return" option from the target column must be set to "No".
 
6

Cut First Line of Column (Column Name)

6. Cut First Line of Column (Column Name)
Using this function you will carry over only the first line of the data on each row of the selected column removing all the other lines of data from each cell. Don't forget to set "Remove Carriage Return" to "No" on the column you want to cut data from. When the column you want to cut data from only have one line of data on each row this function will return the entire cell.
When using a Cut function the data will be cut from the original column.
 
7

Cut Line of Column (Column Name, Line Number)

7. Cut Line of Column (Column Name, Line Number)
This function will carry over only the selected line of the data on each row of the selected column. For this function line 0 is the first line, line 1 is the second line and so on. If you select line 0 on a column without lines the entire cell will be carried over, if you select line 1 no data will be carried over. Don't forget to set "Remove Carriage Return" to "No" on the column you want to copy data from.
When using a Cut function the data will be cut from the original column.
 
8

Cut to Left (Column Name, Number of Characters)

8. Cut to Left (Column Name, Number of Characters)
This function will cut the leftmost characters from the target column.
 
9

Cut to Left of Reference (Column Name, Reference String)

9. Cut to Left of Reference (Column Name, Reference String)
By using this function only the number of characters from the left of the text will be carried over to the custom field. Selecting 10 characters will carry over only the first 10 characters of each row.
When using a Cut function the data will be cut from the original column.
 
10

Cut Leftmost Word (Column Name)

10. Cut Leftmost Word (Column Name)
This function can be used to cut the left most word from the source column. A word is considered a group of characters until the first space or new line.
 
11

Cut to Right (Column Name, Number of Characters)

11. Cut to Right (Column Name, Number of Characters)
By using this function only the number of characters to the right of the text will be carried over to the custom field. Selecting 10 characters will carry over only the last 10 characters of each row.
When using a Cut function the data will be cut from the original column.
 
12

Cut Rightmost Word (Column Name)

12. Cut Rightmost Word (Column Name)
This function will cut the last word to the right of the selected column.
When using a Cut function the data will be cut from the original column.
13

Cut from RegExp to End (Column Name, RegExp)

13. Cut from RegExp to End (Column Name, RegExp)
This function will cut all the data from the selected regular expression to the end of the data on each row.
When using a Cut function the data will be cut from the original column.
14

Cut Text and Tags (Source Column, Start Tag|End Tag)

14. Cut Text and Tags (Source Column, Start Tag|End Tag)
By using this function the selected tags and the data between those tags will be carried over to the custom field. The tags will be included in the custom field.
When using a Cut function the data will be cut from the original column.
15

Cut Text Between Tags (Source Column, Start Tag|End Tag)

15. Cut Text Between Tags (Source Column, Start Tag|End Tag)
By using this function only the data between the selected tags will be carried over to the custom field. The tags will be removed from the source and the target columns.
When using a Cut function the data will be cut from the original column.
16

Copy Text Between Tags (Source Column, Start Tag|End Tag)

16. Copy Text Between Tags (Source Column, Start Tag|End Tag)
This function will copy over the data between the tags without copying over the tags to the custom field.
17

Copy Word After Tag (Source Column, Tag)

17. Copy Word After Tag (Source Column, Tag)
This function will copy over the first word after the tag without copying over the tag to the custom field.
18

Copy Word Before Tag (Source Column, Tag)

18. Copy Word Before Tag (Source Column, Tag)
This function will copy over the first word before the tag without copying over the tag to the custom field.
 
19

Capture OCR Search Mask

19. Capture OCR Search Mask
This function will copy over to the custom field the OCR search mask found on the entire grid.
 
20

Copy Previous Row Value if Empty

20. Copy Previous Row Value if Empty
This option should be setup on the Current Type Option section of the field. The field Type should be changed to custom and this function should be selected. This way, every time a row is empty, the previous row value will be copied over to it.
 
21

Search for RegExp (Column Name, RegExp)

21. Search for RegExp (Column Name, RegExp)
This function will search for the desired regular expression on each row and copy it over to the custom field when found.
 
22

Search for RegExp Extended (Column Name, RegExp)

22. Search for RegExp Extended (Column Name, RegExp)
This function is the same as 21 but it supports lookahead and lookbehind.