×
Menu
Index

3.2.11.3.3. CMIS Destination Export Module

3.2.11.3.3. CMIS Destination Export Module
 
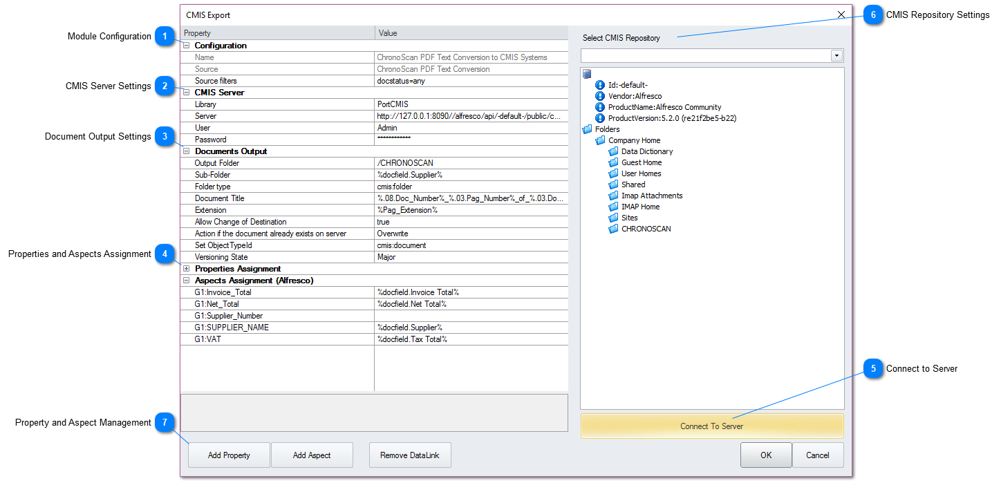
The CMIS module will allow users to export document and metadata to any kind of CMIS Server such as Alfresco (as seen on the example above) or Nuxeo.
 
NOTE: When using portCMIS cm:description must be set as a property instead of an aspect. 
 
1

Module Configuration

1. Module Configuration
The module configuration will allow the user to set filters for the export. For instance only exporting documents that passed all validation rules or that have a specific value on a field.
 
2

CMIS Server Settings

2. CMIS Server Settings
Insert the desired server settings in the CMIS Server Settings section. It should correspond to your specific CMIS server.
 
3

Document Output Settings

3. Document Output Settings
On the Document Output settings section the user can set the desired folder output and object type settings.
 
4

Properties and Aspects Assignment

4. Properties and Aspects Assignment
On the Properties and Aspects Assignment section the user can set the desired metadata fields and their corresponding values.
 
5

Connect to Server

5. Connect to Server
After setting the desired CMIS Server settings click on the Connect to Server button to make sure the connection is working.
 
6

CMIS Repository Settings

6. CMIS Repository Settings
In the Repository Settings section the user can view and select the desired output directory and repository. To see the folder structure inside the server click on the Connect to Server button.
 
7

Property and Aspect Management

7. Property and Aspect Management
Using the Add Property, Add Aspect and Remove DataLink buttons to add and remove aspects and properties as desired.