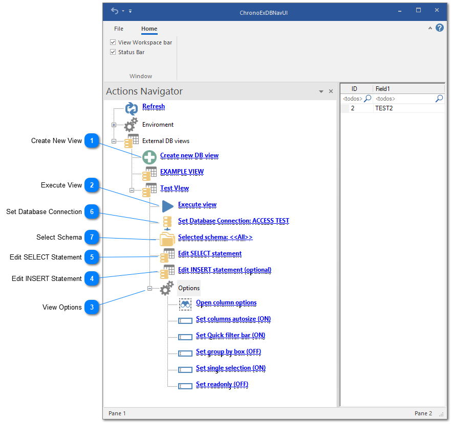
3.5.5.4. ChronoExDBNavUI - External Data Panel Configuration
The External Data panel will allow you to setup select and inset statements for external databases connected to ChronoScan.
 Create New View
This will generate a new view with it's own set of options and statements.
|
|
 Execute View
This will execute SELECT statement for the current view.
|
|
 View Options
From this section it is possible to toggle several view options as well as setup the column options.
|
|
 Edit INSERT Statement
|
|
 Edit SELECT Statement
|
|
 Set Database Connection
All available ChronoScan database connection can be selected here.
|
|
 Select Schema
After selecting the database connection, a view can be set here if necessary.
|
|